TL;DR overview
- Part two of the Checkmk series builds on the initial authentication bypass to demonstrate how command injection in a downstream component enables attackers to execute arbitrary OS commands on the Checkmk server.
- The chained exploit moves from limited API access to full server compromise by exploiting improper sanitization of monitoring check parameters that are passed to shell commands.
- This research illustrates a common pattern in monitoring and operations tooling: privileged system access creates a large attack surface, and insufficient input validation in any component can lead to full compromise.
- IT teams should treat Checkmk—and similar monitoring platforms—as security-critical infrastructure, applying patches promptly and restricting management interfaces to trusted networks.
This is the second of three articles in the Checkmk - Remote Code Execution by Chaining Multiple Bugs series (first article). The series of articles outlines the results of our effort to help secure the open-source world and better understand real-world vulnerabilities by auditing the open-source edition of Checkmk. Our research resulted in the discovery of multiple vulnerabilities in Checkmk and its NagVis integration, which can be chained together by an unauthenticated, remote attacker to fully take over the server running a vulnerable version of Checkmk.
In the first article of the series, we started by getting an overview of all identified vulnerabilities and got a basic understanding of the Checkmk architecture. Furthermore, we determined the severe impact of chaining the identified vulnerabilities together. We also deep-dived into the technical details of the first two vulnerabilities.
In this second article, we will have a more detailed look at the LQL interface and derive the impact of an attacker’s ability to forge arbitrary queries. We will then look at Checkmk’s NagVis integration and how some minor implementation differences between Checkmk and NagVis enable an attacker to bypass the NagVis authentication.
Technical Details
We start this section by briefly recapping the vulnerabilities and exploitation chain. After this, we focus on the LQL interface and outline how an attacker can leverage it to exfiltrate monitoring data and bypass the NagVis authentication.
Exploitation Chain
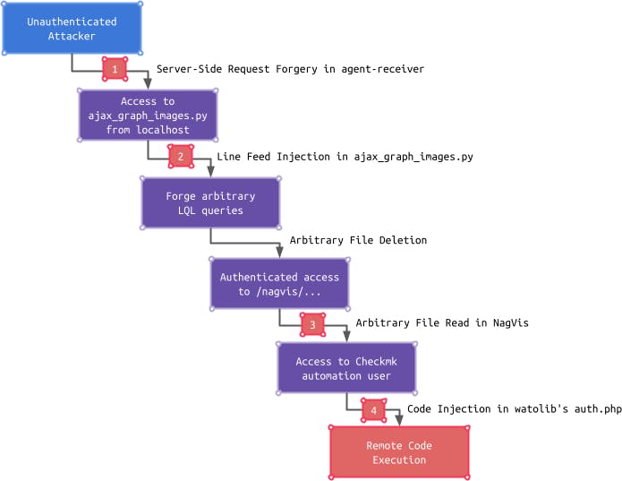
As a reminder the following picture summarizes the exploitation chain enabling an unauthenticated attacker to gain remote code execution:

In the first article, we covered the first two vulnerabilities: a Server-Side Request Forgery in the agent-receiver (1) as well as a Line Feed Injection (2), which can be exploited by an unauthenticated attacker to forge arbitrary LQL queries. Before an attacker can further leverage the Arbitrary File Read vulnerability (3) followed by the Code Injection (4) vulnerability, authenticated access to NagVis is required.
Within this article, we unveil the impact of an attacker’s ability to forge arbitrary LQL queries. We start by determining how an attacker can exfiltrate monitoring data. After this, we describe how the LQL interface can be leveraged to delete arbitrary files and furthermore bypass the NagVis authentication:

Monitoring Data Exfiltration
The LQL interface is mainly used to retrieve data from the monitoring core. This data consists for example of internal hostnames and IP addresses of monitored hosts, running services, contact persons, and their email addresses. Although this data is not highly sensitive, it can be useful for an attacker to mount further attacks. Thus an attacker might be interested in retrieving this data.
Blind Data Exfiltration
Although an attacker is able to forge arbitrary LQL queries by leveraging the two vulnerabilities we covered so far, the response cannot be read by the attacker. The reason for this is that neither the vulnerable endpoint /ajax_graph_images.py directly outputs the retrieved data, nor can the SSRF, which is leveraged to request this endpoint, be used to read the response. Thus the attacker is dealing with a blind LQL injection.
This scenario can be compared with a blind SQL injection. Attackers typically use a time-based approach to exploit this vulnerability. For example, the following SQL query could be used to determine if the first character of the first name in the table users is 'a':

If the condition is satisfied, the call to SLEEP(5) delays the response of the query by five seconds. By iterating over each possible character and measuring the time the response takes, the first character can be determined. This process can be repeated with the second character and so forth until the whole username is exfiltrated.
LQL Blind Data Exfiltration
An attacker can use a similar approach to blindly retrieve data from the LQL interface by using time delays. The purpose of time delays is that some data needs to be retrieved only if a specific condition is satisfied. For example, the disk usage of a host should be reported when the CPU load of this host exceeds a specific threshold.
The headers required to use time delays are prefixed with Wait. The relevant headers for our considerations are these:
WaitObject: Name identifying the object for which a condition should be satisfied.WaitCondition: Condition, which should be satisfied.WaitTimeout: Limit in milliseconds after which the query will be executed even if the condition was not satisfied.
The WaitObject header is required, which means that an attacker has to know the name of the object, whose data the attacker wants to retrieve. The easiest but also noisiest approach an attacker may use is a word list attack. By using the following query, an attacker could determine if a host with the name ldap exists:

If there is no host with the name ldap, the query immediately returns. If the host exists, the condition is never satisfied, and the query times out after 2000 ms verifying the existence of the host.
A more efficient way to determine the name of monitored hosts is to use the hostgroups table. By default, each host is added to the default host group check_mk. This is the name of the hostgroups object within this table and can thus be used for the WaitObject header. The table contains a column called members, which contains all hostnames within this host group. For example, a request to this table may look like this:

The response contains the name of all hosts:

By setting the WaitCondition on this column and using a regular expression, all hostnames can be exfiltrated character by character. The following query determines, if there is a hostname that begins with "serv":

Once all hostnames have been exfiltrated, an attacker can use these names for the WaitObject header on the hosts table in order to retrieve all data from a given host, for example, the IP address:

Also, the name of the contact responsible for the host can be exfiltrated:

After having retrieved the name of a contact, further information about this contact can be retrieved via the contacts table:

The fact that the values in a column of one table often contain the names of objects in another table makes it possible to gradually exfiltrate the whole data set.
The following video illustrates how the two vulnerabilities detailed in the first article are used by an unauthenticated, remote attacker to exfiltrate monitoring data from a vulnerable Checkmk server:
After this quick look at the possibilities of data exfiltration, let’s continue with the exploitation chain by determining how an attacker can gain access to Checkmk’s NagVis component:
NagVis Authentication Bypass
The LQL interface can not only be used to retrieve data but also to send external commands to the monitoring core by issuing a COMMAND request. Although the term command might suggest immediate code execution, the abilities are very limited.
Nagios External Commands
The documented commands are supported by the open-source Raw Edition as well as the Enterprise Editions. These commands can for example be used to enable or disable checks and notifications. Since the open-source Raw Edition uses a Nagios monitoring core, there are a few additional commands listed in the Nagios documentation. Nevertheless, sensitive commands like CMD_CHANGE_HOST_CHECK_COMMAND, which alter the command executed to perform host checks, were disabled for security reasons back in 2008.
One additional Nagios command, which is still enabled, is called PROCESS_FILE. The format of this command is structured like this:

Issuing this command directs the Nagios core to read the file specified by <file_name> and execute each line in the file as an external command. This does not increase the attack surface per se because there is no difference from directly issuing an external command. However, if the second parameter <delete> is non-zero, the file will be deleted after it has been processed. The deletion of the file does not depend on its contents. Even if the file does not contain any valid external command, it will be deleted: this command gives an attacker an arbitrary file deletion primitive. In order to understand how this can be leveraged by an attacker, let’s have a look at how Checkmk’s authentication mechanism works.
Checkmk Authentication Mechanism
After a successful login, a session cookie is created, which identifies the user. This cookie is structured like this:

For example, a cookie for the cmkadmin user may look like this:

The hash at the end of the cookie is created by _generate_auth_hash, which calls _generate_hash:
checkmk/cmk/gui/login.py
def _generate_auth_hash(username: UserId, session_id: str) -> str:
return _generate_hash(username, username + session_id)
def _generate_hash(username: UserId, value: str) -> str:
"""Generates a hash to be added into the cookie value"""
secret = _load_secret()
serial = _load_serial(username)
return sha256((value + str(serial) + secret).encode()).hexdigest()Accordingly, the hash is calculated like this:

To verify a cookie, the Checkmk GUI recalculates the hash and compares it with the hash from the cookie:
checkmk/cmk/gui/login.py
def check_parsed_auth_cookie(username: UserId, session_id: str, cookie_hash: str) -> None:
# ...
if cookie_hash != _generate_auth_hash(username, session_id):
raise MKAuthException(_("Invalid credentials"))An attacker, who wants to forge a valid cookie, needs to know all four values from the hash calculation. The username and session_id are part of the cookie itself and are thus known. The serial value of a user is initialized with 0 and incremented by one each time the user’s password is changed, or the user account gets locked. Thus an attacker can simply test successive values starting with 0. The last value called secret is retrieved via the _load_secret function:
checkmk/cmk/gui/login.py
def _load_secret() -> str:
# ...
secret_path = htpasswd_path.parent.joinpath("auth.secret")
secret = ""
if secret_path.exists():
with secret_path.open(encoding="utf-8") as f:
secret = f.read().strip()
# ...
if secret == "" or len(secret) == 32:
secret = _generate_secret()
with secret_path.open("w", encoding="utf-8") as f:
f.write(secret)
return secretThe secret value is read from a file called auth.secret. If the content of this file is empty or only 32 bytes in length, a new secret is generated and written to the file. The _generate_secret function returns 256 random characters:
checkmk/cmk/gui/login.py
def _generate_secret() -> str:
return utils.get_random_string(256)This value is unknown to an attacker and cannot easily be guessed. Without this value it is not possible to forge a valid session cookie:

There are two important aspects to highlight here:
_load_secretdoes always return 256 random characters, even if theauth.secretfile was not present or was not read properly.- The
auth.secretfile is recreated if it is not present.
Leveraging Arbitrary File Deletion
An attacker could try to achieve that the secret value is empty and thus known. Though, if the attacker uses the arbitrary file deletion primitive to delete the auth.secret file, it would be recreated on the fly, and the secret value would be populated with a new value, unknown to the attacker. Thus the ability to delete arbitrary files does not seem to enable an attacker to bypass the authentication of the Checkmk GUI.
When getting a basic overview of the Checkmk architecture in the first article of this series, we outlined that Checkmk integrates the NagVis PHP component. This integration is seamless from an authentication point of view, meaning that a user authenticated to the Checkmk GUI can also access the NagVis component. In order to make this possible, the NagVis class CoreLogonMultisite verifies the session cookie within the checkAuthCookie function:
nagvis/share/nagvis/htdocs/server/core/classes/CoreLogonMultisite.php
private function checkAuthCookie($cookieName) {
// ...
list($username, $sessionId, $cookieHash) = explode(':', $cookieValue, 3);
// ...
$users = $this->loadAuthFile($this->serialsPath);
// ...
$user_secret = $users[$username];
// ...
$hash = $this->generateHash($username, $sessionId, (string) $user_secret);
// ...
// Validate the hash
if ($cookieHash != $hash) {
throw new Exception();
}
// ...
return $username;
}At first, the cookie is separated into its three components: $username, $sessionId, and $cookieHash. The $user_secret value read via the loadAuthFile function is the serial value we have already encountered. The function generateHash is used to calculate the hash with the given parameters. If the calculated hash matches the hash from the cookie, the user is assumed to be authenticated. Advanced readers may have noticed a type juggling vulnerability here, which we reported additionally (CVE-2022-3979). Its exploitation is far more laborious and its presence is not relevant for our considerations. So let’s continue with the generateHash function, which is similar to its Checkmk GUI Python equivalent:
nagvis/share/nagvis/htdocs/server/core/classes/CoreLogonMultisite.php
private function generateHash($username, $session_id, $user_secret) {
$secret = $this->loadSecret();
return hash("sha256", $username . $session_id. $user_secret . $secret);
}Though, the implementation of the called loadSecret function is less complex than its Python equivalent:
nagvis/share/nagvis/htdocs/server/core/classes/CoreLogonMultisite.php
private function loadSecret() {
return trim(file_get_contents($this->secretPath));
}The function reads the $secret value from the auth.secret file, but it does neither handle any file reading errors nor recreate the file if it is not present.
The goal of an attacker would be to make the $secret value empty and thus known. Let’s determine what happens if file_get_contents is called on a non-existent file:
php > var_dump(file_get_contents('/tmp/not.existing'));
PHP Warning: file_get_contents(/tmp/not.existing): Failed to open stream: No such file or directory in php shell code on line 1
bool(false)A warning is raised and the function returns false. Due to the error handlers, NagVis employed, this warning triggers an exception, which prevents further code from being executed. Thus simply deleting the auth.secret file does not yield an empty $secret value.
Winning The File Race
However, an attacker can leverage an important characteristic of the _load_secret function in the Checkmk GUI. This function recreates the auth.secret file with a new secret value if the file is not existing. The creation of the file (open) and the writing of the new secret value to it (write) are two distinct operations. If the loadSecret PHP function calls file_get_contents right after the auth.secret file was recreated, but the new secret value has not yet been written, file_get_contents simply operates on an existing but empty file, and an empty string is returned:

(1) At first, an attacker can leverage the SSRF and LF Injection vulnerabilities to trigger an LQL query with the PROCESS_FILE command to delete the auth.secret file. After this, the attacker can quickly trigger two requests: (2) one request to the Checkmk GUI to recreate the auth.secret file and (3) another request to NagVis with a forged cookie assuming an empty $secret value. If the resulting file_get_contents call in NagVis is executed at the right time, the $secret value is empty, and access to NagVis is granted. If the attempt fails, the process can simply be repeated.
The mere ability of an unauthenticated attacker to delete arbitrary files leads to an authentication bypass, even without the presence of an additional vulnerability. Although this attack requires a few attempts, it can reliably be exploited to gain access to NagVis. The more fail-safe implementation in the Checkmk GUI itself prevents an attacker from exploiting it here. Though with access to NagVis, an attacker has crossed another security boundary, and the exposed attack surface is further increased.
Timeline
Summary
In this second article in a series of three, we outlined the impact of an attacker’s ability to forge arbitrary LQL queries. Firstly, a time-based approach could be used to exfiltrate data from the monitoring core, which can be useful to mount further attacks. Furthermore, an attacker can use the PROCESS_FILE command to delete arbitrary files and leverage this to bypass the authentication of NagVis. This is achieved by making two simultaneous requests, which results in an empty secret value if the single file operations are executed in a specific order.
The NagVis authentication bypass is only possible because an attacker already has the ability to delete arbitrary files. Nevertheless, the slightly different implementations in NagVis and the Checkmk GUI make a great difference. Since the Checkmk GUI implementation assures that the secret value cannot be empty, the outlined technique does not work here. This approach follows a defense-in-depth mindset and should generally be applied. It prevents an attacker from easily escalating privileges once an initial security boundary is breached.
The next article in this series will continue where we left off here: an attacker has gained access to the NagVis component exposing a new attack surface. This allows the attacker to exploit an authenticated, arbitrary file read vulnerability in NagVis, which can be used to gain access to the Checkmk GUI itself. At last, we take a detailed look at an authenticated code injection vulnerability in Checkmk, which can, at this point, be exploited by the initially unauthenticated attacker to gain remote code execution.
We would like to thank the Checkmk team very much for quickly responding to our report, handling each issue with absolute transparency, and providing a comprehensive patch for all reported vulnerabilities.

